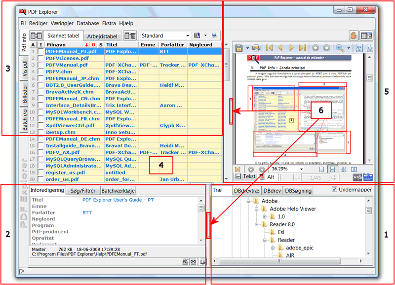
Billedet viser det primære vindue i PDFE, som vises med PDFInfo-fanen (lodret, øverst til venstre). Nogle af de vigtigste områder vil blive gennemgået.

Skannet tabel vælges øverst til venstre. Område 4 viser alle de dokumenter, som blev fundet med den i område 1 valgte skanning. Skanningen kan udføres direkte (fanebladet Træ) eller indirekte (fanebladene DBdrevtræ, DBdrev eller DBSøgning). Skanning skal gennemføres for at dokumenterne kan vises i tabellen. Skanning kaldes "direkte", når dokumentet kræves til rådighed på drevet eller i mappen og "indirekte", når skanningen sker i databasen.
Område 2 viser - på faner - de værktøjer, som kan anvendes på dokumenterne i tabellen. Inforedigering kan redigere de indekserede metadatafelter. Søg/Filtrér giver mulighed for at søge i eller filtrere dokumenterne i tabellen mere specifikt. Batchværktøjer har funktioner, som kan udføres på alle dokumenterne i tabellen eller kun på de valgte.
Område 3 viser hvilken tabel, der er den aktive - "Skannet tabel" eller "Arbejdstabel". Der er markeringsbokse til at vælge de enkelte dokumenter. Knappen til venstre for "Skannet tabel"-fanen er til at kopiere de(t) valgt(e) dokument(er) fra den aktive til den inaktive tabel. Knappen til højre for "Arbejdstabel"-fanen er sletteknappen, som fjerner filer fra tabellen. Selve filen bliver ikke slettet.
Ved siden af sletteknappen findes layout-vælgeren for den aktive tabel. Hermed kan brugeren vælge, hvilke felter, som skal vises og i hvilken rækkefølge. Venstreklik på rulleboksen viser de forud indstillede layouts og højreklik giver en menu til fremstilling af brugerdefinerede layouts. De lodrette faner til venstre er til at vælge PDFInfo (som vist på figuren), Vis PDF, som viser pdf-dokumentet, Billeder, som udtrækker og viser alle billeder i den valgte pdf-fil og Batch i/o, der viser afviklingen af en batchværktøjskørsel.
Område 5 demonstrerer PDFEs funktionalitet. Det valgte dokument vises direkte, uden at det er nødvendigt at skifte til Vis PDF. Enhver fil valgt i område 3 vises direkte i område 5. Da denne funktion optager plads på skærmen, kan visningens størrelse justeres ved at forskyde den lodrette adskillelse (se nedenfor)
Pile fra 6 viser adskillelses- og justerings- linjer og håndtag (også sommetider kaldet "splitters"). De fungerer på samme måde som i de fleste Windowsprogrammer. Men klik på håndtaget i midten giver yderligere muligheder. Venstreklik maksimerer det tilhørende område. Højreklik minimerer. Klik (igen) med en af museknapperne gendanner størrelsen.